


未来属于电能 —— 无论是在高压领域还是大电流领域,这些应用场景都在不断拓展。让您的电源供应器顺应这一发展趋势:凭借精妙的架构设计,REGATRON 瑞士瑞佳通 模块化电源供应系统能轻松适配整个应用领域。
核心优势一览
通过串联连接,可实现高达 3000 V的高压输出
在低压范围内,能应对超大电流工况
在中压范围内,可借助矩阵电路发挥优势
可将系统拆分为独立运行的单个设备或设备组
采用精密的直流输出桥设计,便于模块连接
若对速度有要求:可支持全自动系统切换
应用案例:采用 REGATRON 瑞士瑞佳通 G5 基础单元的 324 kW直流电源供应器
如图 1 所示,该 324 kW系统由 6 个 54 kW / 500 V的基础单元组成,这些单元可采用并联、串联以及并串混联(矩阵排列)的连接方式。这为用户提供了极具优势的电流 - 电压工作范围:在并联模式下,基准电压为 500 V时,电流可达约 2000 A;在主从串联模式下,电压可达到 3000 V。
该系统有以下四种连接配置方案:
324 kW / 500 V / 1944 A
324 kW / 1000 V / 972 A
324 kW / 1500 V / 648 A
324 kW / 3000 V / 324 A

图 1:这四种用符号表示的连接类型展现出了极具优势的电流 - 电压范围
在不同配置下,各模块间的协同工作一方面需要调整各个控制器参数,另一方面需要在输出侧搭建所需的直流电路。尽管听起来涉及复杂的参数调整与线路操作,但借助先进的软件和配置辅助功能,整个过程会变得极为简便!
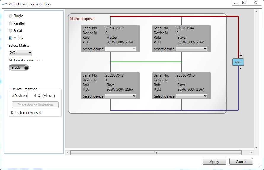
G5.Control操作与服务软件可直观地对所需配置进行编程。通过图形化显示,用户能轻松定义并控制网络参与单元的位置及互联方式。用户只需通过 USB 或局域网(LAN)将电脑端软件与主单元连接,主单元便会接管所有从单元的完整配置与通信流程。
各类连接方式可通过直流开关面板,利用随附的接触桥直接完成配置。该开关面板采用坚固耐用的设计,支持多次重新配置,且具备充裕的连接截面积,即便应对超大电流也能胜任。同时,这种设计还能避免因使用不同长度、截面积难以管控的线缆而产生杂乱无序、令人困扰的“线缆缠绕” 问题。

图 2:G5.Control 电脑软件的配置界面图

3:直流开关面板节选(含用于并联连接的绿色接触桥与用于串联连接的红色接触桥)
便捷解决方案:直流切换自动化

图 4:左侧:带图形用户界面(GUI)的远程切换控制(RSC)单元;右侧:开关面板 “内部结构” 视图
远程切换配置(RSC)单元能实现电源模块更快速、更便捷的切换。它可通过功率接触器远程且自动地执行预编程切换操作。这一系统扩展件的核心是一个可编程逻辑控制器,该控制器既能驱动切换操作,又能独立监控这些操作。借助自动开关设备,从一种配置切换到完全不同的另一种配置仅需几秒钟。无需在 G5 模块中或控制层面重新连接线缆:这为将该系统用于全自动测试运行及测试序列提供了理想条件。
RSC 单元可适配多种配置类型(并联、串联、混联),能将设备网络拆分为更小的功率单元,并将电能输送至不同的测试工位。测试工位的供电通过配电单元(PDU)实现。远程切换单元可通过触控显示屏进行控制,也可借助多种接口通过自动化测试系统进行操作。